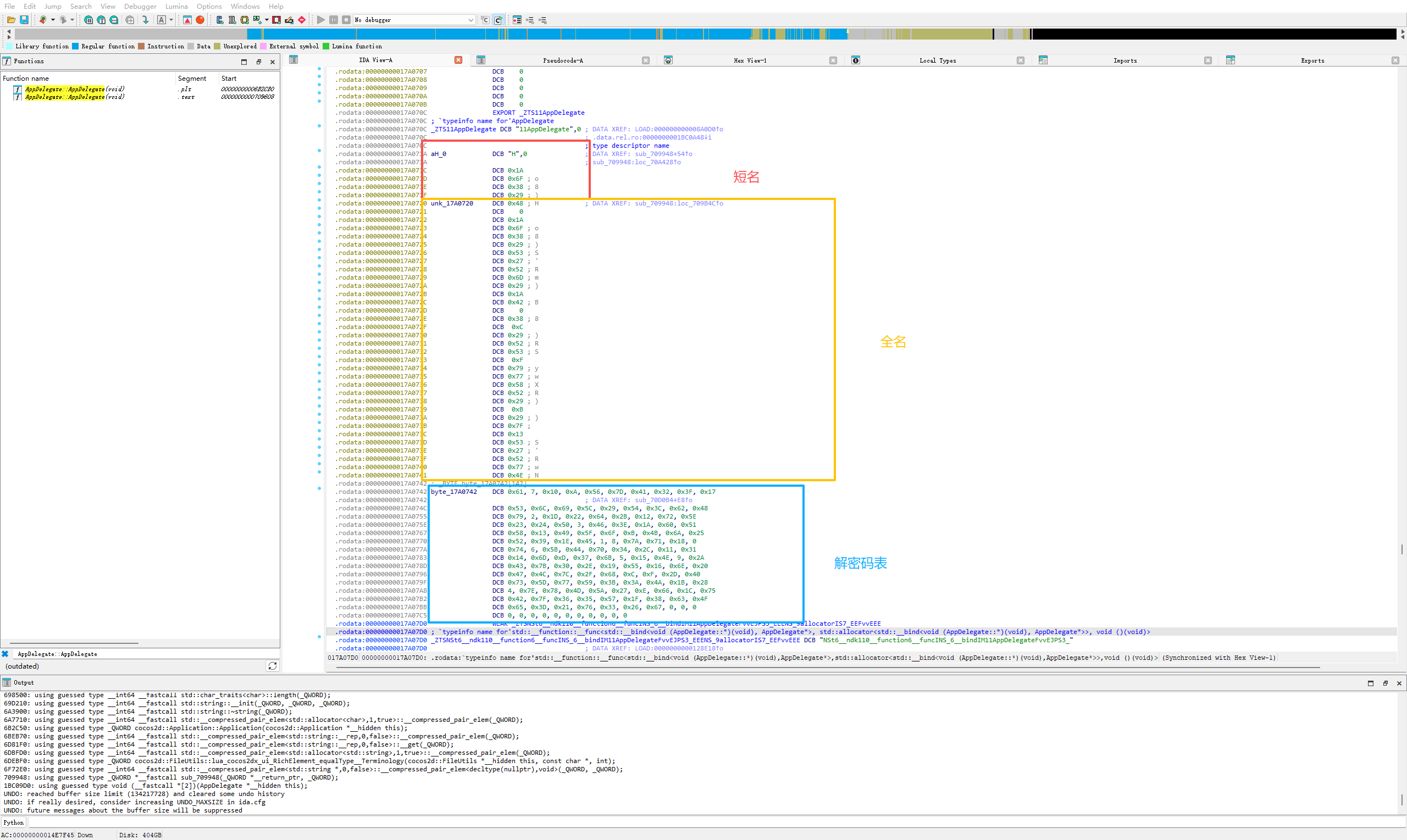
这个游戏貌似好几个游戏都是这样的加密,cocos2dlua,立绘看着挺不错的。之前用的那几个密钥好像解密不了。游戏链接火影娇妻村 - 18Game
Version: 2.1.0.0
Generated Key: 9767cbab3a798967459c2622ee9bdb74
Decoded Company Full Name: Naruto Information Technology Inc.
Decoded Company Name: Naruto
参考
大佬强无敌啊,这么快。牛蛙
大佬这种要自己写解密脚本吗,找了全站好像没找到对应的脚本代码或者工具,还是我没理解对,工具用错了
bat脚本的话好理解一些,也用过不少。但是py代码和脚本没怎么用过,环境设置那些不太明白
我也发现一个宝可梦的tianji游戏,是那个梦幻宝可梦的私服更新版,但是没有直链,不知道发啥网盘
https://kmjyr543.com/game/detail/175?from=/game_list 大佬 能看下这个动漫乐园的吗



